据外媒报道,美国专利商标局已授予苹果Titan项目专利,即用于推理、决策和运动规划的机器学习系统和算法,用于控制自动驾驶或部分自动驾驶汽车。

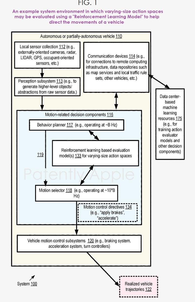
苹果泰坦项目的概念图是,机动车辆可以在没有或只有少量连续输入的情况下感知环境并导航,因此被称为自动驾驶或无人驾驶车辆,目前是研发的重点。最近,由于可用硬件和软件的限制,执行与分析车辆外部环境相关的计算所需的最大速度不足以在没有手动指导的情况下做出重要的导航决策。然而,即使使用了快速处理器、大内存和先进算法,自动驾驶汽车客观上也很难在不可预测的行为环境中做出及时合理的决策。此外,与车辆环境相关的静态和动态部件数据不够完整,存在大量干扰信息。通过使用基于神经网络的强化学习模型,各种方法和设备示例可以评估不同尺寸的自动驾驶汽车的动作空间。根据一些示例,一种方法可以包括确定自动驾驶或部分自动驾驶车辆在不同行驶时间点的当前状态。关于当前状态,该方法还可以包括可行的识别操作。例如,在一个示例中,使用车辆传感器捕获的数据可以在车辆的行为规划器的决策组件处被本地处理,并与地图信息相结合,以确定当前状态和可行的行动。在美国的一些州,当车辆在相对开阔、笔直的高速公路上行驶,几公里或几英里内没有转弯时,需要评估的行动数量可能相对较少;但在其他州,当车辆接近拥挤的十字路口时,行动次数可能会更高。在各种情况下,每个动作可以包括多个不同的组成属性或特征,例如起始/源车道段、目标车道段、在目标车道段中的目标速度、相对于一个或多个其他车辆或物体的定位等。车辆的决策组件可以负责评估给定状态下的不同可行动作,选择其中一个进行实施,将所选动作的抽象表示转换为详细的运动计划,并向车辆的低级别运动控制子系统发出指令,以实现与所选动作相对应的轨迹。在一些罕见的情况下,可以将多个实例或强化学习模型应用于车辆,以获得动作的相应值度量,该度量可以用于选择要实施的动作。在其他少数例子中,基于深度神经网络的机器学习模型可以用于强化学习模型。苹果公司的专利图1是一个示例系统环境图,其中可以使用强化学习模型来评估不同大小的动作空间,以帮助引导车辆运动。在各种情况下,乘客可能会忽略车辆的决策组件并做出决策,甚至暂时禁用车辆的决策部件;此外,在至少一种情况下,车辆的决策组件可以请求或要求乘客在特定条件下做出决策。

苹果专利图1和苹果专利图2是自动驾驶汽车决策场景的例子,并显示了此类决策场景的相关问题特征。系统必须了解驾驶员当前的路线以及并线的方式和时间;何时离开匝道或变道;了解各种车速,确保安全并线;检测道路状况;
了解路标、街灯等。该系统需要实时处理大量信息。

苹果专利图2和苹果专利图9是状态和动作属性或属性的例子,其中相应的因素只能在输入强化学习模型的编码中识别。

对于给定的可行行动,苹果专利图9中编码中要表示的属性或属性集可以包括,例如,源或当前车道段、目标车道段、目的速度或速度、相对于目标车道段中一辆或多辆其他车辆的相对定位选项,以及前述示例轨迹中的可选叠加图修改。
标签:
日前,FF宣布,由公司独立董事会组成的特别委员会已完成对JCapitalResearch做空公司此前不准确指控调查。
1900/1/1 0:00:00新浪科技讯北京时间2月7日早间消息,据报道,生活在日本东京的TatsuyaArai今年36岁,是个企业家,他过去没觉得买辆车有多好,
1900/1/1 0:00:00近日,戴姆勒股份公司正式更名为梅赛德斯奔驰集团股份公司,戴姆勒集团在中国的全资子公司戴姆勒大中华区投资有限公司也将同步更名,预计将会在2022年下半年正式完成。
1900/1/1 0:00:00盖世汽车讯据外媒报道,福特公司发言人在2月4日对媒体表示,受芯片供应限制,该公司将于本周在位于美国、墨西哥和加拿大的8座工厂内实施停工或减产措施。
1900/1/1 0:00:001月18日,节能与新能源汽车产业发展部际联席会议召集人、工信部部长肖亚庆主持召开了部际联席会议2022年度工作会议。
1900/1/1 0:00:00经济观察网记者王帅国2月7日,全球最大的电动汽车生产商特斯拉向美国证券交易委员会递交10K年报文件。
1900/1/1 0:00:00